With PB Ultimate Suite:
PB Ultimate Suite 7.0 now includes:
Now is the time to update the look of your applications PowerBuilder Applications with minimum code, and little effort.
With Visual Expert 2016, don't just analyze your PowerBuilder code, but also analyze your Oracle code at the same time:
Enable team members to collaborate with Visual Expert, during a migration or when maintaining a large application:
Reporting Studio 2016 offers new ways of designing and deploying your reports:
PowerBuilder Bootstrap downloads the source files of a PowerBuilder Target from your source control system and imports the objects into empty library files that it creates for you. It follows that up with any rebuilds and regenerates that are needed to get all objects to compile successfully.
Dw-eXtreme develops presentation components based on the Powerbuilder datawindow control. These components use the presentation capabilities of the datawindow control to create complex graphical display components that not only allow you to view data in graphical formats but to interact with the data as well. They are delivered as source code - not only receive a component you can use immediately but also get examples of advanced Powerbuilder programming that will allow you to create your own custom presentation components using the datawindow control.
Visual Guard is a security Framework, adding security features to your applications. It is a modular solution, covering the most complex requirements, from application-level security to Corporate IAM (Identity and Access Management).
With Visual Guard 2016 you can:
Enable 7, will be released in 2016 with the following features:
In the meantime, Enable Development will release Enable 6.5 beginning of Q2 as a service pack.
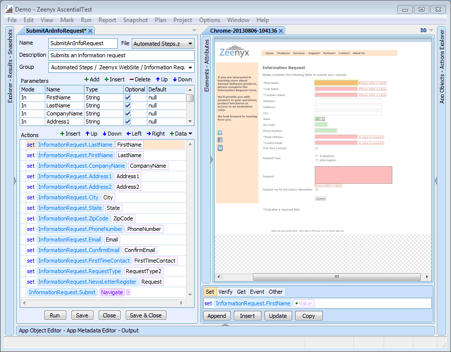
Zeenyx has planned significant enhancements to AscentialTest for 2016 that will boost your PowerBuilder testing experience:
PowerGen is the essential tool to automate the building of PowerBuilder applications. It lets you use command line functions to automate the entire build, create libraries from object source. With PowerGen, you can control your builds with predictability and reliability.
PowerVCS - the Cloud Computing / Saas Application for Version Control and Source Control
Desta's well known and mostly used component is DW2XSL
DW2XSL is a PowerBuilder library for exporting Datawindow and Datastore to an Excel format with cell's formatting.
No need to have MS Excel installed on the PC to export from the PowerBuilder app to XLS/XLSX files.
The latest version release on Q3 2015 added these new features:
Find Dw2xls full list of features on Desta's Website.
See the tools in action! Sign up for an upcoming webcast on PowerBuilderTV.
